Daftar Isi
Pengertian Error Upload: Failed to Write File to Disk
Error Upload: Failed to Write File to Disk biasanya terjadi saat melakukan upload file pada WordPress. Error ini bisa terjadi karena beberapa hal. Namun, penyebab paling sering terjadinya error ini adalah kesalahan pada folder permissions. Pada kali ini kami akan memberikan tips mengatasi Cara Mengatasi Error Upload WordPress.
Error Upload: Failed to Write to Disk ini akan sangat mengganggu bagi para pengelola website. Error ini juga biasanya membuat para pemula menjadi panik.
Padahal untuk memperbaiki error ini sangat mudah. Kali ini nusablog akan memberitahukan beberapa cara untuk mengatasi error Upload: Failed to Write File to Disk. Berikut ini adalah cara-caranya.
Tips Mengatasi
Mengubah Hak Akses Folder Upload
Ada dua cara untuk mengubah hak akses pada folder upload. Berikut adalah cara-caranya.
1. Cara mengubah hak akses Folder Upload melalui FTP Client
Berikut ini adalah cara untuk mengubah hak akses folder upload melalui FTP client:
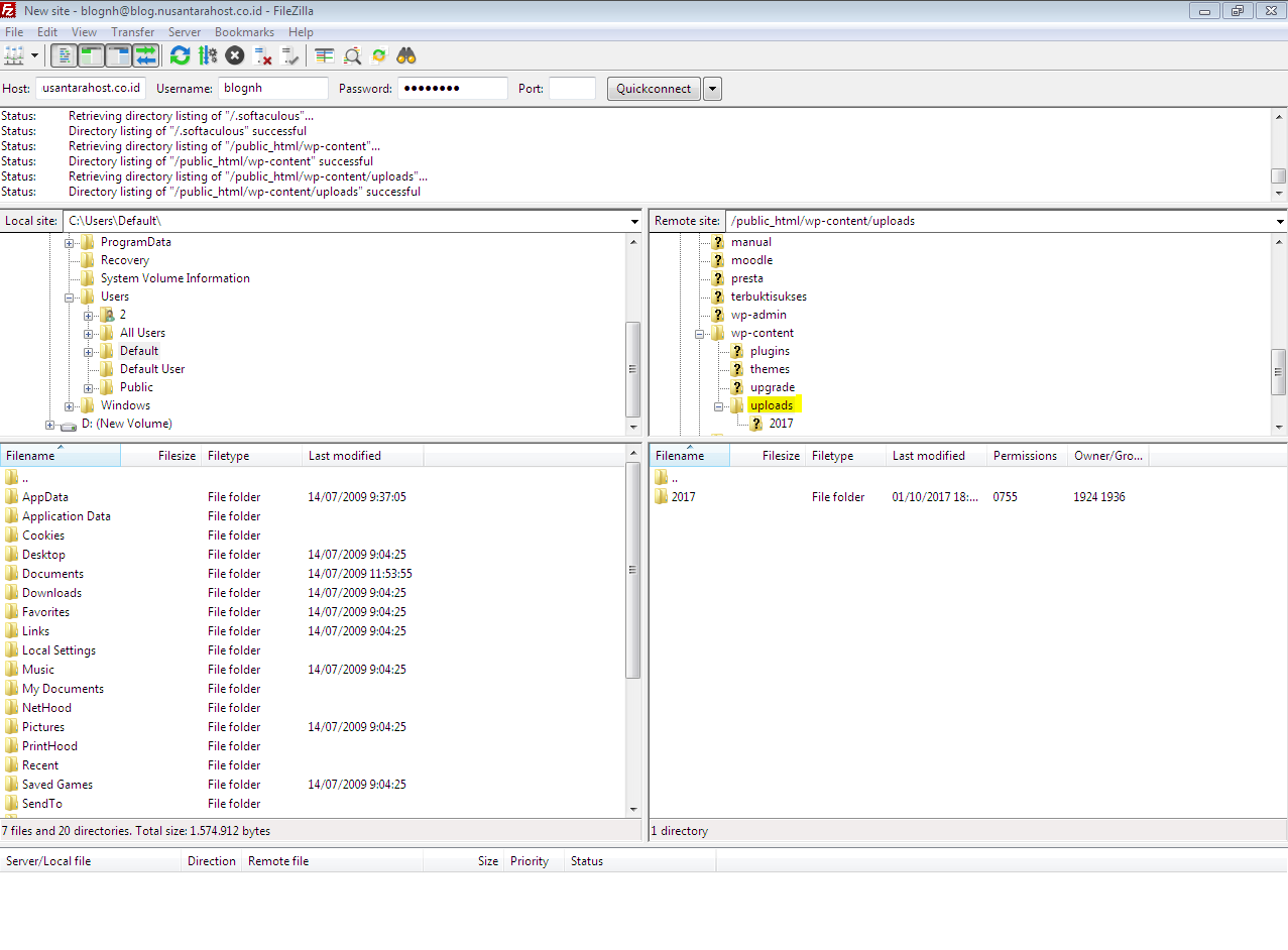
- Akses file website dengan Filezilla.
- Masuk ke dalam installasi wordpress dengan cara masuk ke folder public_html
- Klik kanan pada menu Uploads, lalu klik pilihan File Attributes…
- Setelahnya akan muncul tampilan seperti berikut,
- Isi 755 pada form Numeric value.
- Centang pilihan Recurse into subdirectories.
- Pilih Apply to directories only.
- Setelahnya klik tombol OK.
Demikian adalah cara mengubah hak akses folder upload melalui FTP Client.
2. Cara Mengubah Hak Akses Upload Melalui File Manager Cpanel
- Masuk ke dalam dashboard cpanel hosting anda.
- Pilih menu File Manager
- Pilah public_html.
- Buka folder wp-content > uploads.
- Klik kanan dan pilih Change Permissions.
- Selanjutnya akan muncul tampila seperti berikut.
- kemudian centang seperti gambar di atas.
- Ubah tanda centang sehingga nilainya menjadi 755.
- Klik tombol Change Permission.
Cek Limit Hosting yang Digunakan
Penyebab lain dari error Upload: Failed to Write File to Disk pada WordPress dapat disebabkan website Anda telah melebihi limit yang ditetapkan oleh layanan penyedia hosting. Untuk melakukan pengecekan, dapat langsung ditanyakan ke bagian support layanan penyedia hosting yang digunakan.
Demikianlah beberapa cara yang dapat di lakukan untuk memperbaiki website wordpress yang mengalami error Upload: Failed to Write File to Disk. Selamat mencoba dan semoga bermanfaat.
#RAS




